왜 이 코드를 읽게 됐나
요즘 AI 에이전트 하네스를 직접 만들어보려는 시도가 많다. 나도 그중 하나였다. 프롬프트 짜고, 도구 몇 개 붙이고, 루프 돌리면 되겠지 싶었는데 막상 만들어보면 금방 벽에 부딪힌다.
대화가 길어지면 컨텍스트가 넘치고, 도구 호출 결과가 거대해지면 토큰 비용이 폭발하고, 작업이 복잡해지면 에이전트가 갈피를 못 잡는다. "에이전트를 만드는 건 쉽지만, 쓸 만한 에이전트를 만드는 건 어렵다"는 걸 몸으로 느꼈다.
그러던 중 LangChain 팀이 Deep Agents라는 오픈소스를 공개했다. Claude Code에서 영감을 받은 "배터리 포함형 에이전트 하네스"라고 한다. 엔터프라이즈급 에이전트가 실전에서 살아남으려면 어떤 구조가 필요한지, 이 코드베이스를 직접 뜯어보면서 정리해봤다.
1. 생각보다 단순한 진입점
코드를 처음 열었을 때 놀란 건 핵심 진입점이 함수 하나라는 점이었다.
from deepagents import create_deep_agent
agent = create_deep_agent()
result = agent.invoke({"messages": [{"role": "user", "content": "Hello"}]})
이 세 줄이면 파일 읽기/쓰기, 쉘 실행, 작업 계획, 서브에이전트 위임까지 가능한 에이전트가 만들어진다. 그런데 이 간결함 뒤에 어떤 구조가 숨어 있는지를 알아보려 한다.
create_deep_agent() 내부를 열어보면 크게 세 단계로 에이전트를 조립한다.

모델을 고르고, 백엔드(파일을 어디에 저장할지)를 정하고, 미들웨어를 순서대로 쌓은 다음, LangGraph 그래프로 컴파일해서 내보낸다. Deep Agents는 별도의 런타임을 만들지 않고 LangGraph 위에 올라가는 설정 레이어로 정의되어 있다. 밑바닥부터 만드는 게 아니라, 검증된 런타임 위에 올리는 접근이다.
미들웨어 패턴 기능을 "레이어"로 쌓는 구조
이 프로젝트에서 가장 눈에 띄는 설계 결정은 미들웨어 패턴이다. 에이전트의 모든 능력 계획, 메모리, 파일 조작, 서브에이전트, 컨텍스트 관리를 각각 독립적인 미들웨어로 정의하고, 순서대로 요청/응답 파이프라인에 끼워넣는 방식을 택했다.

처음엔 "하나의 클래스에 다 넣어도 되지 않나?" 싶었다. 그런데 실제 코드를 보면 이 분리의 이점이 확실하다.
graph.py의 미들웨어 조립 부분을 보면
deepagent_middleware = [
# [필수] 작업 계획/추적 — write_todos 도구를 제공
# 에이전트가 복잡한 작업을 단계별로 분해하고 진행 상황을 추적할 수 있게 한다.
TodoListMiddleware(),
]
# [선택] 메모리 — AGENTS.md 파일의 내용을 시스템 프롬프트에 주입
if memory is not None:
deepagent_middleware.append(MemoryMiddleware(backend=backend, sources=memory))
# [선택] 스킬 — SKILL.md 파일에서 재사용 가능한 워크플로우를 로딩
if skills is not None:
deepagent_middleware.append(SkillsMiddleware(backend=backend, sources=skills))
# [필수] 나머지 핵심 미들웨어들은 항상 포함
deepagent_middleware.extend([
# 파일 조작 도구 일체 — ls, read_file, write_file, edit_file, glob, grep
FilesystemMiddleware(backend=backend),
# 서브에이전트 위임 — task 도구를 통해 격리된 컨텍스트에서 작업 수행
SubAgentMiddleware(backend=backend, subagents=all_subagents),
# 컨텍스트 자동 관리 — 토큰 사용량이 임계치에 도달하면
# 오래된 메시지를 요약하고, 원본은 파일로 오프로딩
create_summarization_middleware(model, backend),
# Anthropic 모델 전용 프롬프트 캐싱 — 비용 절감
# Claude가 아닌 모델이 들어오면 무시(ignore)하고 넘어감
AnthropicPromptCachingMiddleware(unsupported_model_behavior="ignore"),
# 도구 호출 포맷 정규화 — 모델마다 다른 도구 호출 형식을 통일
PatchToolCallsMiddleware(),
])
메모리가 필요 없으면 빼고, 스킬이 필요 없으면 빼고. 기능 추가/제거가 조건문 하나로 끝난다. 하나의 거대한 클래스였다면 메모리 기능만 끄려 해도 내부 분기가 복잡해졌을 것이다.
여기서 주목할 점이 하나 더 있다. 서브에이전트도 같은 미들웨어 세트를 공유한다:
gp_middleware = [
TodoListMiddleware(),
FilesystemMiddleware(backend=backend),
create_summarization_middleware(model, backend),
AnthropicPromptCachingMiddleware(...),
PatchToolCallsMiddleware(),
]
메인 에이전트든 서브에이전트든 동일한 레고 블록으로 조립하는 셈이다. 미들웨어 하나를 개선하면 메인과 서브 모두에 반영된다. 각 미들웨어는 before_agent(실행 전 초기화), modify_request(요청 수정), wrap_model_call(호출 감싸기) 세 가지 훅을 통해 파이프라인에 개입하도록 설계되어 있는데, 이건 웹 프레임워크의 미들웨어 패턴과 거의 같은 구조다.
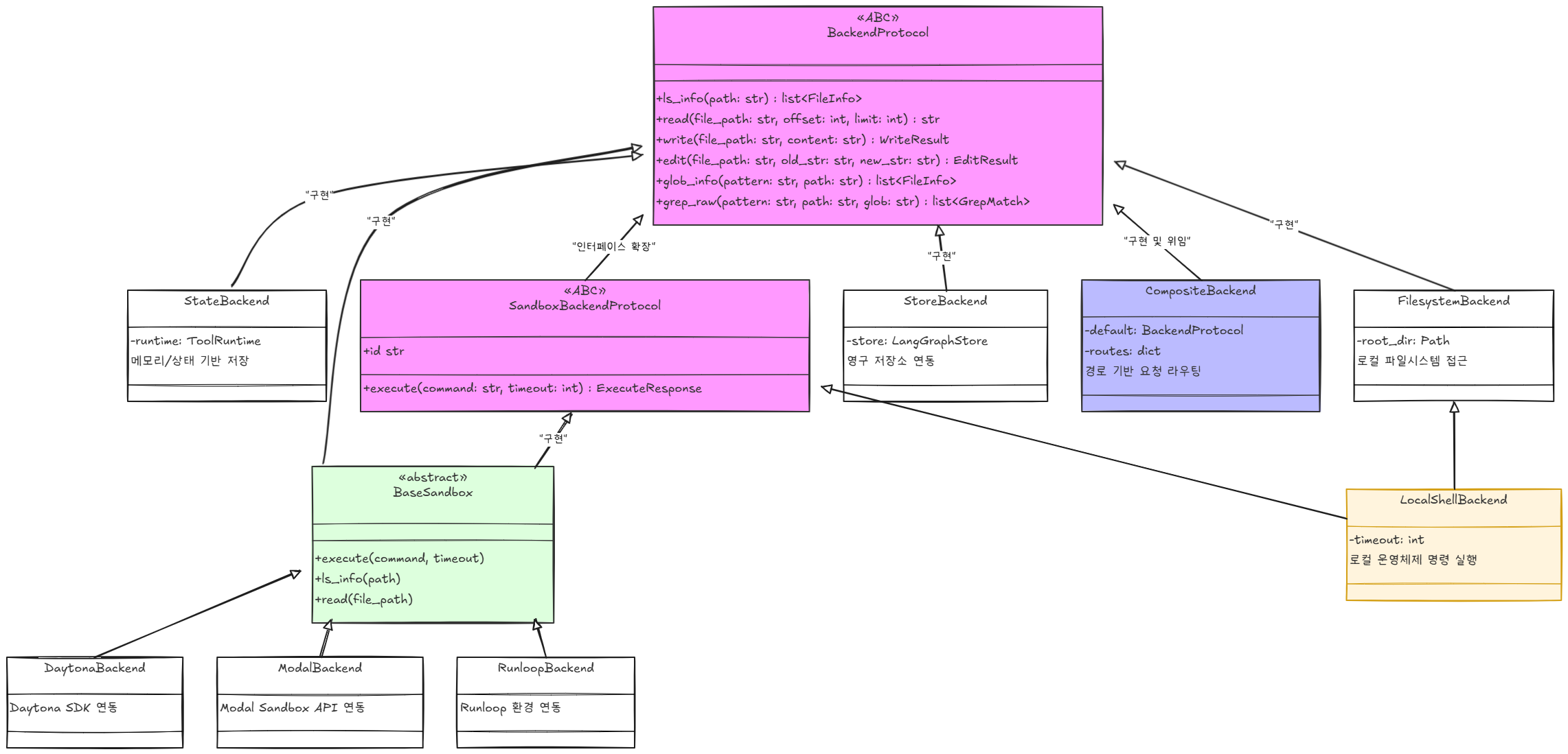
2. 백엔드 추상화 - 실행 환경과 에이전트 코드를 분리하는 방법
두 번째로 눈에 들어온 건 BackendProtocol이라는 추상화다. 에이전트가 파일을 읽고 쓰는 모든 동작이 이 프로토콜 위에서 이루어진다.

"그냥 os.path랑 open() 쓰면 안 되나?" 싶을 수 있다. 하지만 실제 에이전트를 다양한 환경에서 운영하는 상황을 놓고 보면, 이 추상화가 있어야 같은 에이전트 코드가 환경을 가리지 않고 동작한다.
- 테스트:
StateBackend— 파일이 메모리에만 존재, 부작용 없이 테스트 가능 - 로컬 개발:
FilesystemBackend— 실제 디스크에 읽기/쓰기 - 프로덕션:
CompositeBackend— 경로에 따라 저장소를 다르게 라우팅 - 보안 격리:
SandboxBackend— 원격 컨테이너 안에서만 실행
특히 CompositeBackend는 경로별 라우팅이라는 실용적인 아이디어를 사용한다.
composite = CompositeBackend(
default=StateBackend(runtime),
routes={"/memories/": StoreBackend(runtime)}
)
composite.write("/tmp/scratch.txt", "ephemeral") # → StateBackend
composite.write("/memories/note.md", "persistent") # → StoreBackend
같은 write() 호출인데, 경로에 따라 임시 저장과 영구 저장이 갈린다. 에이전트 코드 쪽에서는 이 분기를 전혀 알 필요가 없다.
컨텍스트 관리 - 에이전트가 오래 살아남기 위한 전략
이 프로젝트에서 가장 공들여 설계된 부분이 여기다. Deep Agents는 컨텍스트 윈도우 한계를 "에러"가 아니라 "언젠가 반드시 오는 일상"으로 취급한다. 복잡한 작업을 하면 컨텍스트는 무조건 찬다. 그래서 3단계 방어 전략을 사용한다.

여기서 핵심은 가벼운 조치부터 시도한다는 점이다. 1단계는 오래된 도구 호출의 긴 인자값만 잘라내는 것으로 LLM 호출 없이 처리된다. 그래도 안 되면 2단계로 넘어가서 LLM 기반 요약을 돌린다.
이 전략의 트리거 설정도 모델 사양에 맞게 자동 조절되도록 구현되어 있다.
# 모델이 자신의 max_input_tokens를 알려주는 경우 → 비율 기반
{
"trigger": ("fraction", 0.85), # 용량의 85%에서 트리거
"keep": ("fraction", 0.10), # 최근 10%는 절대 건드리지 않음
}
# 모델 정보가 없는 경우 → 고정값으로 보수적 설정
{
"trigger": ("tokens", 170000),
"keep": ("messages", 6),
}
"keep window"라는 개념이 여기서 등장한다. 아무리 요약해도 최근 대화는 원본 그대로 유지하는 것이다. 방금 한 말까지 요약해버리면 에이전트가 당장의 맥락을 잃기 때문이다.
추가로, 에이전트 스스로 컨텍스트를 정리할 수 있는 compact_conversation 도구도 제공한다. 이건 자동 트리거가 아니라 에이전트가 판단해서 호출하는 도구인데, 프롬프트에 사용 기준이 이렇게 안내되어 있다:
"사용자가 완전히 새로운 작업으로 넘어갈 때, 이전 작업의 컨텍스트가 더 이상 관련 없다면 이 도구를 써서 정리하세요."
자동 요약이 "위기 대응"이라면, compact_conversation은 "예방 차원의 정리"인 셈이다.
서브에이전트 - 핵심 가치는 "병렬 처리"가 아니라 "컨텍스트 격리"
서브에이전트를 처음 보면 "작업을 병렬로 돌려서 속도를 높이는 건가" 싶다. 그런데 이 프로젝트에서 서브에이전트가 풀려는 문제는 속도가 아니라 컨텍스트 오염 방지다.
"LeBron James와 Michael Jordan을 비교 분석해줘"라는 요청을 예로 들면,

서브에이전트 없이 이걸 메인에서 다 처리했다면, 웹 검색 20회의 결과가 전부 메인 컨텍스트에 쌓인다. 비교 분석을 시작하기도 전에 컨텍스트가 넘칠 수 있다. 서브에이전트는 이 무거운 작업을 격리된 공간에서 수행하고, 결과 요약만 돌려준다.
이 격리를 가능하게 하는 구조도 코드에 명시되어 있다. 서브에이전트에 부모 상태를 넘길 때, 특정 키들은 의도적으로 차단한다.
_EXCLUDED_STATE_KEYS = {
"messages", # 각자 독립된 대화 이력
"todos", # 각자의 할 일 목록
"structured_response",
"skills_metadata", # 각자의 스킬
"memory_contents", # 각자의 메모리
}
부모의 대화 이력이 자식에게 넘어가지 않는다. 자식은 백지 상태에서 시작해서, 자기 임무만 수행하고, 결과만 돌려주는 구조다.
그리고 프롬프트에서 "서브에이전트를 쓰지 말아야 할 때"도 명시적으로 정의하고 있다.
쓰지 말 것:
- 사소한 작업 (도구 호출 몇 번이면 끝나는 것)
- 중간 추론 과정을 직접 봐야 할 때
- 위임해도 지연만 늘고 이점이 없을 때
"피자 주문해줘" 같은 단순 작업에 서브에이전트를 띄우면, 격리 오버헤드만 생기고 이점은 없다. "쓰지 말 때"를 정의하는 것이 "쓸 때"를 정의하는 것만큼 중요하다는 판단이 깔려 있다.
메모리 - 단순한 구현, 정교한 가이드라인
에이전트 메모리라고 하면 벡터 DB, 임베딩, RAG 파이프라인 같은 것들이 떠오른다. 그런데 Deep Agents의 메모리 구현은 마크다운 파일 하나다.
AGENTS.md (마크다운 파일)
│
▼
에이전트 시작 시 MemoryMiddleware가 파일을 읽음
│
▼
시스템 프롬프트에 내용 주입
│
▼
에이전트가 학습할 게 생기면 edit_file로 AGENTS.md를 직접 수정
│
▼
다음 턴부터 업데이트된 내용이 반영됨
벡터 DB도 없고, 임베딩도 없다. 에이전트가 기억할 게 생기면 파일에 적고, 다음에 그 파일을 읽는 것이 전부다.
하지만 이 단순한 구조 위에 올라간 가이드라인이 세밀하게 설계되어 있다. memory.py에 정의된 지침을 보면,
기억해야 할 때:
- 사용자가 "이거 기억해"라고 명시적으로 요청할 때
- 사용자의 피드백에서 개선 포인트가 드러날 때
- 도구 사용에 필요한 정보가 나올 때 (Slack 채널 ID, 이메일 등)
- 사용자의 선호가 암시적으로 드러날 때
기억하지 말아야 할 때
- "지금 늦고 있어" 같은 일시적 정보
- "25 곱하기 4는?" 같은 일회성 질문
- "고마워", "좋아" 같은 단순 응답
- API 키, 비밀번호 — 절대 저장 금지
여기서 "암시적 선호"에 대한 지침이 흥미롭다:
"사용자가 파이썬으로 예제를 요청했는데, '자바스크립트로 해줘'라고 수정을 요청하면 — 바로 메모리에 저장하세요. 이 사용자는 자바스크립트를 선호합니다."
사용자가 "이거 기억해"라고 말하지 않아도, 행동에서 선호를 추론해서 저장하라는 것이다. 반대로, 저장하면 안 되는 것의 기준도 명확하다 - 일시적인 것, 일회성인 것, 민감한 것.
이 구조에서 가져갈 포인트는, 메모리 시스템에서 핵심 문제는 저장 기술(벡터 DB냐 파일이냐)이 아니라 "무엇을 기억하고 무엇을 기억하지 말아야 하는지"에 대한 기준 정의라는 점이다. 기준 없이 벡터 DB를 달아봐야 노이즈만 쌓인다.
프롬프트 설계 — 도구를 만드는 것과 "가르치는 것"
Deep Agents의 기본 프롬프트(base_prompt.md)를 보면, 도구를 제공하는 것 이상으로 모델이 도구를 올바르게 사용하도록 행동 지침을 정의하는 데 상당한 공을 들이고 있다.
"행동 지향" — 말하지 말고 실행하라
Don't say "I'll now do X" — just do it.
작업이 완전히 끝날 때까지 계속 진행하라.
중간에 멈추고 설명하지 마라 — 그냥 해라.
에이전트가 "이제 파일을 읽어보겠습니다"라고 말하고 멈추는 건 토큰 낭비다. 행동을 예고하지 말고 바로 실행하라는 지침이다.
"도구 선택 기준" - 전용 도구 우선
read_file > cat, edit_file > sed
독립 작업은 병렬로 도구 호출하라
cat으로 파일을 읽으면 쉘 실행 오버헤드가 생기고 출력 포맷이 불규칙하다. 전용 read_file은 줄 번호가 붙고, offset/limit으로 페이지네이션이 된다.
"컨텍스트 절약" - 파일을 통째로 읽지 마라
먼저 read_file(path, limit=100)으로 구조 파악
필요한 부분만 offset/limit으로 읽기
편집 전에 반드시 먼저 읽기
사소해 보이지만, 5000줄 파일을 통째로 읽는 것과 처음 100줄만 읽는 것의 토큰 차이는 크다.
"하드 리밋" - 끝없이 반복하지 마라
리서치 에이전트의 프롬프트에서는 이 원칙을 더 구체적으로 적용하고 있다:
Hard Limits:
- 단순 질문: 검색 2-3회 최대
- 복잡한 질문: 검색 5회 최대
- 마지막 2번의 검색이 비슷한 결과를 반환하면 즉시 멈춰라
"하드 리밋"이라는 표현 자체가 의미심장하다. 에이전트에게 끝없이 검색할 수 있는 자유를 주면, 실제로 끝없이 검색한다. 반복 실패 시에도 같은 접근을 재시도하지 말고 왜 실패하는지 분석하라고 명시되어 있다.
결국 도구를 프롬프트에서 정의할 때 세 가지가 필요하다는 걸 보여주는 구조다.
- 언제 쓰는지 (사용 조건)
- 언제 쓰지 말아야 하는지 (안티패턴)
- 얼마나 쓸 수 있는지 (하드 리밋)
실전 예제로 보는 조립 패턴
이론적인 구조만으로는 감이 안 잡힌다. examples/ 디렉토리에 있는 두 가지 실전 예제를 보면, 앞서 살펴본 구조들이 어떻게 조립되는지 확인할 수 있다.
리서치 에이전트 - 오케스트레이터와 리서처의 역할 분리
# 서브에이전트: 주제 하나만 깊이 리서치하는 역할
research_sub_agent = {
"name": "research-agent",
"description": "한 번에 하나의 주제만 리서치",
"system_prompt": RESEARCHER_INSTRUCTIONS,
"tools": [tavily_search, think_tool],
}
# 메인 에이전트: 계획을 세우고, 서브에이전트에 위임하고, 결과를 종합
agent = create_deep_agent(
model=init_chat_model("anthropic:claude-sonnet-4-5"),
tools=[tavily_search, think_tool],
system_prompt=INSTRUCTIONS,
subagents=[research_sub_agent],
)
여기서 몇 가지 설계 결정이 보인다.
오케스트레이터는 직접 리서치하지 않도록 정의되어 있다. 프롬프트에 "ALWAYS use sub-agents for research, never conduct research yourself"라고 적혀 있다. 메인 에이전트의 역할은 계획, 위임, 종합이지, 실행이 아니다.
think_tool이라는 "아무것도 안 하는 도구"가 있다. 실제 동작이 없는 생각 전용 도구다. 검색 결과를 받은 후 바로 다음 검색으로 넘어가지 않고, think_tool을 호출해서 "지금까지 뭘 찾았고, 뭐가 부족한지" 성찰하게 만드는 장치다.
위임 전략이 프롬프트에 구체적으로 정의되어 있다.
기본: 1개 서브에이전트로 시작하라
병렬화는 "명시적 비교"가 요청될 때만.
- "OpenAI vs Anthropic 비교" → 2개 병렬
- "유럽, 아시아, 북미의 재생에너지" → 3개 병렬
하나의 포괄적 리서치가 여러 개의 좁은 리서치보다 토큰 효율적이다
콘텐츠 빌더 - 메모리, 스킬, 서브에이전트의 조합
agent = create_deep_agent(
memory=["./AGENTS.md"], # 브랜드 보이스, 스타일 가이드
skills=["./skills/"], # 블로그, 소셜미디어 워크플로우
tools=[generate_cover, generate_social_image],
subagents=load_subagents("subagents.yaml"),
backend=FilesystemBackend(root_dir=EXAMPLE_DIR),
)
여기서 주목할 건 설정의 외부화다:
- 브랜드 가이드는
AGENTS.md파일에 - 글쓰기 워크플로우는
skills/blog-post/SKILL.md에 - 서브에이전트 정의는
subagents.yaml에
코드를 한 줄도 고치지 않고, 파일만 수정해서 에이전트의 행동을 바꿀 수 있다. 프롬프트가 코드에 하드코딩되어 있으면 수정할 때마다 배포 사이클을 돌아야 하지만, 파일로 외부화하면 즉시 반영이 가능하다.
정리: 이 코드베이스에서 눈여겨볼 설계 원칙들
Deep Agents를 뜯어보면서 정리한, 에이전트 하네스 설계 시 참고할 만한 구조적 결정들이다.
구조 설계
- 미들웨어 패턴 — 기능 하나가 레이어 하나. 추가/제거가 조건문 한 줄.
- 백엔드 프로토콜 — 테스트/개발/프로덕션에서 같은 에이전트 코드, 다른 저장소.
- 검증된 런타임 위에 올리기 — LangGraph 같은 런타임 위에 설정 레이어를 얹는 접근.
컨텍스트 관리
- 다단계 축소 — 인자 축약 → 자동 요약 → 이력 오프로딩. 가벼운 것부터 시도.
- 서브에이전트 = 컨텍스트 격리 — 무거운 작업을 격리해서 메인 컨텍스트 보존.
- keep window — 아무리 요약해도 최근 대화는 원본 유지.
프롬프트
- 안티패턴 정의 — "하지 말 것"이 "할 것"만큼 중요하게 다뤄짐.
- 하드 리밋 — 검색 횟수, 반복 횟수에 명시적 상한.
- 설정 외부화 — 프롬프트를 코드가 아니라 파일(AGENTS.md, SKILL.md)로 관리.
메모리
- 단순하게 시작 — 벡터 DB 전에 마크다운 파일로도 충분한지 먼저 확인.
- 저장 기준 정의 — "무엇을 기억하지 말아야 하는지"부터 정하는 접근.
마치며
이 코드를 읽기 전에는 "에이전트 = 프롬프트 + 도구 + 루프"라고 생각했다. 읽고 나서는 그 공식에 한 항이 추가됐다.
에이전트 = 프롬프트 + 도구 + 루프 + "오래 살아남기 위한 인프라"
컨텍스트를 관리하고, 작업을 격리하고, 기억을 정리하고, 실패에 대응하는 — 이 인프라 부분이 PoC와 프로덕션의 차이를 만든다. Deep Agents는 그 인프라가 어떤 모양이어야 하는지를 코드로 보여주는 참고 자료다.
직접 쓰든, 구조만 참고하든, "에이전트가 실전에서 살아남으려면 어떤 뼈대가 필요한가?"라는 질문에 대한 하나의 답이 이 코드베이스에 있다.
- Deep Agents GitHub: https://github.com/langchain-ai/deepagents
GitHub - langchain-ai/deepagents: Agent harness built with LangChain and LangGraph. Equipped with a planning tool, a filesystem
Agent harness built with LangChain and LangGraph. Equipped with a planning tool, a filesystem backend, and the ability to spawn subagents - well-equipped to handle complex agentic tasks. - langchai...
github.com